语音转文字
大约 7 分钟
stt
语音转文字
本文介绍如何使用 SDK 将语音转换为文字。
本功能从 SDK 4.21.0 版本开始支持。
功能说明
语音转文字功能支持将语音内容转换为文本,主要包括以下能力:
- 语音消息转文字:将已经发送成功的语音消息转换为文本。
- 本地语音文件转文字:将本地语音文件路径对象转换为文本。
- 语音参数配置:为无文件头的本地语音文件补充格式、采样率、采样位深和声道数等参数。
- 读取转文字结果:转换成功后,可通过接口返回值中的
res.data.text获取识别文本。
开通服务
使用该服务前,请联系环信商务进行开通。
使用限制
- 本地语音文件大小不能超过 10 MB,音频时长不能超过 60 秒。
- 单个 App Key 下,语音消息转文字和语音文件转文字两个接口的总调用频率上限为每秒 50 次;如需调整,请联系商务。
技术原理
语音转文字主要包括以下两种方式:
- 语音消息转文字:业务层传入
AudioMsgBody,SDK 校验参数后从messageBody.url中提取fileId,再调用 接口 完成转换。 - 本地语音文件转文字:业务层传入本地文件路径对象,SDK 上传文件后调用 接口 完成转换。
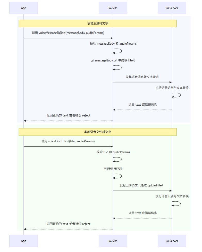
时序图如下所示:

流程如下:
语音消息转文字
- App 调用
voiceMessageToText(messageBody, audioParams)发起语音消息转文字请求。 - IM SDK 校验
messageBody是否存在、是否为语音消息,以及audioParams是否合法。 - IM SDK 从
messageBody.url中提取语音文件对应的fileId。 - IM SDK 向 IM Server 发起发起语音消息转文字请求。
- IM Server 完成语音识别并返回转换结果或错误信息。
- IM SDK 将结果封装为
Promise<AsyncResult<{ text: string }>>返回给 App。
本地语音文件转文字
- App 调用
voiceFileToText(file, audioParams)发起本地语音文件转文字请求。 - IM SDK 校验
file和audioParams是否合法。 - IM SDK 使用宿主提供的
uploadFile上传本地filePath。 - IM SDK 向 IM Server 发起本地语音文件转文字请求。
- IM Server 完成语音识别并返回转换结果或错误信息。
- IM SDK 将结果封装为
Promise<AsyncResult<{ text: string }>>返回给 App。
前提条件
开始前,请确保满足以下条件:
将语音消息转换为文本
调用 connection#voiceMessageToText 可将单条语音消息转换为文本。
转换成功后,可通过返回值中的 res.data.text 获取识别结果。
const audioMessageBody = {
type: "audio",
// 消息体中应包含可用的 `url`,且该 URL 可以解析出语音文件对应的 `fileId`。
url: "https://a1.easemob.com/xxx/yyy/chatfiles/682df9f0-xxxx-xxxx-xxxx-xxxxxxxxxxxx",
};
try {
const res = await conn.voiceMessageToText(audioMessageBody);
console.log("voiceMessageToText success:", res.data?.text);
} catch (error) {
console.error(
"voiceMessageToText failed:",
error.type,
error.message
);
}
关键参数
| 参数 | 类型 | 是否必需 | 描述 |
|---|---|---|---|
messageBody | AudioMsgBody | 是 | 待转换的语音消息体,要求 messageBody.type === 'audio'。 |
audioParams | AudioParams | 否 | 可选音频补充参数,用于识别原始语音数据。 |
注意事项
voiceMessageToText仅支持已发送成功的语音消息,不支持其他消息类型。messageBody.url必须存在,否则会返回410 FILE_NOT_FOUND。- SDK 会从
messageBody.url中提取fileId;如果 URL 无法解析出有效文件 ID,会返回407 FILE_INVALID。 - 当前实现不会把识别结果回写到原始消息体中;如需展示文本,请自行使用
res.data.text。 - 该接口为异步接口,结果通过
Promise返回,而不是通过回调返回。 - 如需转换 PCM 音频,请使用 本地语音文件转文字接口,并传入对应的
AudioParams。
将本地语音文件转换为文本
调用 connection#voiceFileToText 将本地语音文件转换为文本。
该接口支持 PCM、MP3 和 AMR 格式的本地语音文件,要求待转换文件的大小不超过 10 MB,且时长不超过 60 秒。其中,PCM 文件需要结合 AudioParams 指定格式、采样率、采样位深和声道数等参数。
const miniProgramFile = {
filePath: "/tmp/voice/test.pcm",
name: "test.pcm",
size: 20480,
};
const res = await conn.voiceFileToText(miniProgramFile, {
format: "pcm",
sampleRate: 16000,
bitsPerSample: 16,
channels: 1,
});
console.log("voiceFileToText success:", res.data?.text);
关键参数
| 参数 | 类型 | 是否必需 | 描述 |
|---|---|---|---|
file | VoiceSourceFile | 是 | 本地文件路径对象。 |
audioParams | AudioParams | 否 | 语音参数。PCM 文件缺少头信息,必须传入该参数。 |
配置语音文件识别的语音参数
AudioParams 用于描述语音文件的基础属性,包括格式、采样率、位深和声道数,有助于准确地解析语音内容。
- PCM 文件缺少头信息,必须传入
audioParams。 - 对于格式信息完整的文件,通常可不传,或仅在需要时补充。
- 如果
audioParams与真实语音内容不匹配,可能导致识别失败或结果异常。
const audioParams = {
format: "pcm",
sampleRate: 16000,
bitsPerSample: 16,
channels: 1,
};
AudioParams 中的关键成员如下:
| 成员 | 说明 |
|---|---|
format | 音频格式,例如 pcm、mp3、amr。 |
sampleRate | 采样率,单位为 Hz,例如 8000、16000。 |
bitsPerSample | 位深,单位为 bit,例如 16。 |
channels | 声道数,例如 1 表示单声道,2 表示双声道。 |
读取语音消息的转换结果
直接使用接口返回值中的 text 字段读取转换结果:
try {
const res = await conn.voiceMessageToText(audioMessageBody);
const text = res.data?.text || "";
console.log("transcribed text:", text);
} catch (error) {
console.error("voiceMessageToText failed:", error);
}
voiceMessageToText 和 voiceFileToText 调用成功后,识别结果均位于 res.data.text。
注意事项
voiceMessageToText和voiceFileToText的转换结果通过Promise返回。- 调用
voiceFileToText时,除传入有效filePath外,还要求宿主环境支持uploadFile。 - 如果本地文件大小(10 MB)或时长(60 秒)超过限制,或音频格式与参数不匹配,可能导致识别失败。
- 对于复用错误码,SDK 会结合
error.message尝试区分是否属于文件过大场景;如果无法区分,则统一映射为参数错误。 PCM音频仅支持通过 本地文件转文字接口 进行转换,不支持通过 语音消息转文字接口 直接转换。
常见错误与排查
常见错误码
| 错误码 | 常量 | 说明 | 常见原因 | 处理建议 |
|---|---|---|---|---|
-3 | REQUEST_PARAMETER_ERROR | 请求参数错误。 | 上传请求参数缺失或不合法。 | 检查文件、表单和音频参数。 |
50 | MAX_LIMIT | 服务额度超限。 | Beta 服务使用量超过限制。 | 检查服务额度或联系商务开通正式服务。 |
52 | NO_PERMISSION | 无权限。 | accessToken 无效、过期,或鉴权失败。 | 重新登录并确认当前鉴权状态有效。 |
101 | WEBIM_UPLOADFILE_ERROR | 文件上传失败。 | 上传过程中网络异常,或接收文件失败。 | 检查网络状态并重试。 |
407 | FILE_INVALID | 语音文件无效。 | 传入的消息不是语音消息,文件对象不合法,或 URL 无法解析出有效文件 ID。 | 检查消息类型、文件对象和消息 URL。 |
408 | FILE_DURATION_TOO_LONG | 语音时长超过限制。 | 语音长度超过允许的上限 60 秒。 | 缩短音频时长后重试。 |
409 | FILE_VOICE_TO_TEXT_FAILED | 语音转文字失败。 | 音频内容无法识别,或转换失败。 | 检查音频质量、格式与音频参数是否匹配。 |
410 | FILE_NOT_FOUND | 语音文件不存在。 | 消息缺少可用附件,或找不到对应语音文件。 | 检查消息 URL、本地文件路径或附件可用性。 |
411 | FILE_TOO_LARGE | 语音文件过大。 | 上传文件超过大小限制 10 MB。 | 压缩或裁剪文件后重试。 |
505 | SERVICE_NOT_ENABLED | 服务未开通。 | 当前应用未开通语音转文字能力。 | 开通对应服务后再调用。 |
常见问题
- 为什么
voiceMessageToText返回FILE_INVALID?
通常有以下原因:
- 传入的
messageBody为空。 messageBody.type不是audio。messageBody.url无法解析出有效的fileId。audioParams结构不合法。
- 为什么
voiceFileToText返回FILE_INVALID?
通常有以下原因:
- 小程序环境中传入的对象缺少有效
filePath。 - 当前环境不支持小程序
uploadFile能力。 audioParams字段类型不正确。
- 为什么会返回
FILE_TOO_LARGE或REQUEST_PARAMETER_ERROR?
通常有以下原因:
- 上传文件大小超过限制 10 MB。
- 请求不是合法的
multipart/form-data。 - 上传文件字段缺失。
其中,服务端对多个场景复用了同一个错误码 4001001。SDK 仅在错误信息包含 uploaded file exceeds 时映射为 411 FILE_TOO_LARGE,其他场景会映射为 -3 REQUEST_PARAMETER_ERROR。
